Клановый мир
Покупка кланового мира
Клановый мир может приобрести лидер клана у NPC Кланмастер

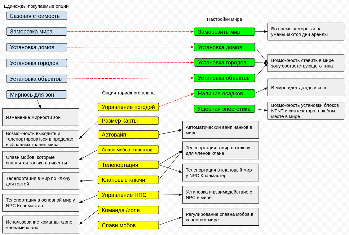
После выбора свободного мира, лидер клана может выбрать опции покупки, влияющие на начальную стоимость мира и его базовые настройки (SID карты и блок для телепортации в мир через портал):

После приобретения мира со счета клана сразу же списывается стоимость мира в соответствии с выбранными базовыми опциями + стоимость минимальной аренды мира в 60Gold и он сразу становится доступен для посещения.
После выбора свободного мира, лидер клана может выбрать опции покупки, влияющие на начальную стоимость мира и его базовые настройки (SID карты и блок для телепортации в мир через портал):
После приобретения мира со счета клана сразу же списывается стоимость мира в соответствии с выбранными базовыми опциями + стоимость минимальной аренды мира в 60Gold и он сразу становится доступен для посещения.
Управление клановым миром
Сразу после покупки мира становятся доступны и его настройки. В частности лидер клана может в любой момент изменить базовые параметры мира, которые приобретаются один раз за Gold при покупке мира:

В верхней части этого раздела находится информация о том, сколько дней аренды осталось до списания Gold с казны клана и какая стоимость текущего тарифного плана. После покупки, аренда клан мира продлевается на 31 день по минимальному тарифу в 60Gold. Лидер клана так же в любой момент может убрать или добавить нужные ему опции тарифного плана. При этом при добавлении новой опции с казны клана сразу же будет списана её полная стоимость, а при удалении опции Gold обратно не возвращаются. Эту особенность следует учесть и добавлять опции только в начале расчетного периода (т.е. сразу после автоматического продления аренды мира или его покупки), а удалять наоборот - в конце расчетного периода (т.е. за 1-2 дня до автоматического продления аренды мира). Таким образом клан сможет расходовать Gold наиболее оптимально. Диалог настройки опций тарифного плана:

Вместе с настройками опций тарифного плана, становятся доступны и уже более менее привычные настройки кланового мира:

Однако теперь доступны они будут только в том случае, если приобретены соответствующие базовые опции или опции тарифного плана. Тут появляется так же новая настройка "Заморозка мира". Если клан приобрел соответствующую базовую опцию, то его лидер может в любой момент времени заморозить клановый мир. При этом перестанут списываться дни аренды, но и доступ к нему будет не возможен. Снять установленную заморозку можно будет не ранее, чем через сутки.
На странице настроек присутствует кнопка NPC:

Страница, доступная по нажатию этой кнопки позволяет указать расположение 4х основных NPC в клановом мире. Если у клана не приобретена опция Управление NPC или была отключена, то игроки не смогут открывать диалоги с ними.
Последняя кнопка с названием "Телепортация" позволяет любому члену клана с приобретенной опцией "Телепортация через ключ" телепортироваться в мир без использования ключа, а из кланового мира сразу на спавн основного мира.
В верхней части этого раздела находится информация о том, сколько дней аренды осталось до списания Gold с казны клана и какая стоимость текущего тарифного плана. После покупки, аренда клан мира продлевается на 31 день по минимальному тарифу в 60Gold. Лидер клана так же в любой момент может убрать или добавить нужные ему опции тарифного плана. При этом при добавлении новой опции с казны клана сразу же будет списана её полная стоимость, а при удалении опции Gold обратно не возвращаются. Эту особенность следует учесть и добавлять опции только в начале расчетного периода (т.е. сразу после автоматического продления аренды мира или его покупки), а удалять наоборот - в конце расчетного периода (т.е. за 1-2 дня до автоматического продления аренды мира). Таким образом клан сможет расходовать Gold наиболее оптимально. Диалог настройки опций тарифного плана:
Вместе с настройками опций тарифного плана, становятся доступны и уже более менее привычные настройки кланового мира:
Однако теперь доступны они будут только в том случае, если приобретены соответствующие базовые опции или опции тарифного плана. Тут появляется так же новая настройка "Заморозка мира". Если клан приобрел соответствующую базовую опцию, то его лидер может в любой момент времени заморозить клановый мир. При этом перестанут списываться дни аренды, но и доступ к нему будет не возможен. Снять установленную заморозку можно будет не ранее, чем через сутки.
На странице настроек присутствует кнопка NPC:
Страница, доступная по нажатию этой кнопки позволяет указать расположение 4х основных NPC в клановом мире. Если у клана не приобретена опция Управление NPC или была отключена, то игроки не смогут открывать диалоги с ними.
Последняя кнопка с названием "Телепортация" позволяет любому члену клана с приобретенной опцией "Телепортация через ключ" телепортироваться в мир без использования ключа, а из кланового мира сразу на спавн основного мира.
Настройка доступа членов клана
В отрядах клана есть опция с названием "Мир" - она отвечает за то, могут ли члены данного отряда посещать клановый мир. Если эта опция не активна, то члены данного отряда не смогут попасть в клановый мир, что рекомендуется делать для всех новичков, которые принимаются в клан.
Продление аренды мира
Аренда кланового мира продлевается автоматически через каждый месяц после покупки. Для этого достаточно иметь на счету клана сумму необходимую для продления мира не меньшую, чем стоимость текущего тарифного плана.
Если в общаге нет нужного количества Gold, то мир замораживается. При этом после появления Gold на счету заморозка автоматически снимается для кланов, у которых не приобретена опция управления заморозкой мира и не снимается для кланов, которые могут управлять ею самостоятельно. Срок нахождения мира в заморозке сейчас не определен, но минимальные значения такие: заморозка, наложенная за неуплату, будет висеть не меньше 1 месяца, заморозка по собственной инициативе клана - не менее 3х. Клановый мир, который был заморожен самим кланом, после 3х месяцев снимается с заморозки и продолжает существовать на общих основаниях. Клановый мир, замороженный за просрочку аренды, после 1 месяца может быть удален в любое время.
Если в общаге нет нужного количества Gold, то мир замораживается. При этом после появления Gold на счету заморозка автоматически снимается для кланов, у которых не приобретена опция управления заморозкой мира и не снимается для кланов, которые могут управлять ею самостоятельно. Срок нахождения мира в заморозке сейчас не определен, но минимальные значения такие: заморозка, наложенная за неуплату, будет висеть не меньше 1 месяца, заморозка по собственной инициативе клана - не менее 3х. Клановый мир, который был заморожен самим кланом, после 3х месяцев снимается с заморозки и продолжает существовать на общих основаниях. Клановый мир, замороженный за просрочку аренды, после 1 месяца может быть удален в любое время.
Скидки на аренду
В настоящий момент существует только один вид скидок - продление аренды с помощью ваучеров . Получить их можно либо купив у Управляющего в Крепости клана, либо получив в качестве приза на некоторых ивентах.
Обратите внимание: ваучер для КМ является эквивалентом 24 Gold, т.е. добавляет конкретному клановому миру столько дней, сколько можно арендовать на 24 Gold в соответствии с его текущим тарифным планом. Пример: если стоимость тарифа составляет 400 Gold, то ваучер добавит 24/(400/31) = 2 дня, а если стоимость 60 Gold, то уже 24/(60/31) = 12 дней.
Обратите внимание: ваучер для КМ является эквивалентом 24 Gold, т.е. добавляет конкретному клановому миру столько дней, сколько можно арендовать на 24 Gold в соответствии с его текущим тарифным планом. Пример: если стоимость тарифа составляет 400 Gold, то ваучер добавит 24/(400/31) = 2 дня, а если стоимость 60 Gold, то уже 24/(60/31) = 12 дней.
Восстановление мира в случае его удаления
Если кланмир был удален за неуплату аренды, то клан может восстановить его в течение примерно месяца со дня удаления. При больших сроках вероятность восстановления уменьшается, но также не исключена.
Чтобы восстановить мир клану необходимо выполнить три простых шага:
1) написать в поддержку о своем желании восстановить мир и узнать, есть ли еще такая возможность, сообщив на каком сервере и слоте был мир до этого
2) купить клановый мир и сообщить о своей готовности
3) дождаться (не заходить в мир и ничего там не делать) пока карта нового мира будет заменена на карту старого мира, после чего пользоваться миром в обычном порядке
Чтобы восстановить мир клану необходимо выполнить три простых шага:
1) написать в поддержку о своем желании восстановить мир и узнать, есть ли еще такая возможность, сообщив на каком сервере и слоте был мир до этого
2) купить клановый мир и сообщить о своей готовности
3) дождаться (не заходить в мир и ничего там не делать) пока карта нового мира будет заменена на карту старого мира, после чего пользоваться миром в обычном порядке
BB-code статьи для вставки
контент имеет возрастные ограничения
copyright 2009-2022
by MCGL team
copyright 2009-2022
by MCGL team
